一、业务场景
纳税人完成财务会计制度及核算软件备案后,按其所适用的会计制度编制财务报表,原则上按季度和年度向主管税务机关报送财务会计报表,财务报表包括资产负债表、利润表、现金流量表和相关附表。
二、办理指引
财务报表原则上每个季度报送一次纳税人财务报表报送指南:业务场景、办理指引及报送模式,以已经备案的财务会计制度为准,次年企业所得税汇算前还需完成上年年度财务报表的报送。
纳税人可通过以下功能路径办理财务报表报送.
1.【我要办税】 -【税费申报及缴纳】-【财务报表报送】。
2.通过首页搜索栏输入关键字搜索。
进入【财务报表报送】后,系统会根据纳税人财务会计制度及核算软件备案报告自动带出需报送的财务报表报送种类。以小企业系统提供三种报送模式:财报导入、财报转换、在线填写。
(一)财报导入
财报导入模式即通过税务标准表单导入,通过下载模板,将需要报送的数据在模板中填写完成并保存。之后点击“选择文件”,上传成功后点击“导入报表”。

导入后系统自动将模板中的数据预填在报表中,纳税人可对报表数据进行确认,确认信息无误后即可提交。
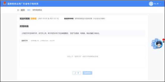
(二)财报转换

纳税人使用财务核算软件的,可以从财务核算软件导出相应报表后进行上传、导入。

若纳税人发现报表数据有误或不一致分支机构所得税年报怎么报,可点击右上角【调整项目】进行修改。
完成后点击【重新转换】,相应的数据就会自动带入到报表中,确认无误后即可提交。
(三)在线填写

纳税人可选择在线填写报表数据,点击左侧报表列表,可切换填报资产负债表、利润表等表单,填写完成后【提交申报】即可。

建议纳税人在征收期内先报送财务报表,再申报同期企业所得税。如纳税人已报送同期财务报表,申报企业所得税时系统会自动获取财务报表信息对“营业收入”、“营业成本”、“利润总额”本年累计金额进行预填;如预填数据与实际存在差异可对预填数据进行修改,以避免出现财报报表数据和企业所得税申报数据不一致的情况。
如您在办理中有任何不明白的地方,请点击页面右侧“征纳互动”进行在线咨询。



